Экономическая активность на неподконтрольных Украине территориях, находящихся под контролем Российской Федерации, по-прежнему характеризуется значительными объёмами вывоза ресурсов и продукции. Эта практика началась ещё в 2014 году, после начала вооружённого конфликта, и значительно усилилась после полномасштабного вторжения России в Украину 24 февраля 2022 года.
Сейчас под оккупацией России находятся следующие территории Украины:
- Крымский полуостров: аннексированы в 2014 году и с тех пор управляются Россией как субъекты федерации — Республика Крым и г. Севастополь.
- Отдельные районы Донецкой и Луганской областей (ОРДЛО): частично захвачены в 2014 году, аннексированы в 2022 году. Управляются как субъекты федерации — Донецкая Народная Республика (ДНР) и Луганская Народная Республика (ЛНР).
- Запорожская и Херсонская области: частично захвачены в 2022 году и в том же году аннексированы. Управляются как субъекты федерации — Запорожская и Херсонская области.
- Харьковская область: частично захвачена в 2022 году.
Экспорт с неподконтрольных территорий, включая отдельные районы Донецкой и Луганской областей (ОРДЛО), охватывает природные ресурсы, продукцию производства и сырьё. С начала конфликта в 2014 году по настоящее время Россия систематически вывозит эти ресурсы, что стало ключевой частью экономической политики на данных территориях.
После захвата Россией в 2022 году украинских территорий экспорт сырья и продукции оттуда значительно вырос. А уже в 2024 году происходит рост таких поставок как непосредственно в Россию, так и в Беларусь. Беларусь, официально выступая экономическим партнёром России, стала одним из направлений вывоза ресурсов с захваченных территорий Украины для дальнейшей их реализации как в Беларуси (в настоящее время) так и на экспорт в 3-и страны (до конца 2022 года). Через подобные российские поставки с оккупированных регионов Украины происходит усиление экономической интеграции с агрессором.
Ключевую роль в логистике этих поставок играет железнодорожное сообщение. Основной объем вывоза сырья и продукции с оккупированных территорий Украины осуществляется железнодорожным транспортом через МГСП прим.1 Красная Могила (ДонЖД) — Гуково (С-КавЖД) и Квашино (ДонЖД) — Успенская (С-КавЖД).
Станции Гуково (РЖД) и Успенская (РЖД) функционируют как межгосударственный стыковой пункт для обработки транзитных поездов, следующих с временно оккупированных территорий Украины. Данные станции расположены на границе между Российской Федерацией и неподконтрольными Украине районами Донецкой и Луганской областей. Через данные стыки налажено железнодорожное сообщение со всей оккупированной частью Украины.
Основные технические функции стыковых пунктов Красная Могила — Гуково и Квашино — Успенская:
- Прием и обработка грузовых поездов, следующих транзитом с оккупированных территорий Украины.
- Передача составов между инфраструктурами железных дорог оккупированных территорий и Российской Федерации.
- Формирование и перераспределение транзитных грузопотоков по сети железных дорог России.
Особенности работы:
- Осуществляется техническое обслуживание составов, включая проверку подвижного состава и составление поездной документации.
- Координация перевозок происходит в обход официальных структур Украинской железной дороги.
- Грузы, следующие через данные стыки, представляют собой как товарные партии, так и другие виды перевозок, организованные с нарушением норм международного права.
Следует отметить, что любые грузовые перевозки через границу Российской Федерации с оккупированными территориями Украины, включая ОРДЛО, в обход украинского пограничного контроля, официально считаются незаконными со стороны властей Украины. Экономическое сотрудничество с предприятиями, расположенными на неподконтрольной Киеву территории, также классифицируется как нарушение и может расцениваться как материальная и финансовая поддержка террористических организаций.
Тем не менее, несмотря на существующие ограничения, объёмы вывоза товаров и сырья через украинско-российские пункты пропуска продолжают расти.
Ранее, в период с 2020 по 2023 год, через станции Гуково и Успенская осуществлялся экспорт различных товаров в Республику Беларусь. В составе грузов были промышленная продукция, строительные материалы и сырьё, предназначенные для предприятий различных отраслей экономики Беларуси. Однако объёмы таких поставок оставались относительно невысокими: за четыре года в Беларусь было импортировано около 10 тыс. тонн грузов.
Основные категории товаров и их получатели представлены ниже с указанием наименований продукции и кодов ГНГ.
- Код ГНГ: 27011100. Наименование груза: Уголь каменный, пылевидный или непылевидный, но неагломерированный (Антрацит). Получатели: ОАО «Белорусский цементный завод», ОАО «Кричевцементношифер», ОАО «Скидельский сахарный комбинат», ОАО «Слуцкий сахарорафинадный комбинат», ООО «ТК Белкарботранс», Частное предприятие «Триапласт».
- Код ГНГ: 27011900. Наименование груза: Уголь каменный прочий. Получатель: ОАО «Красносельскстройматериалы».
- Код ГНГ: Наименование груза: Прокат плоский из железа или нелегированной стали шириной 600 мм или более, не в рулонах, без дальнейшей обработки, кроме горячей прокатки, неплакированный, без гальванического или другого покрытия, толщиной более 15 мм, без рельефного рисунка. Получатель: ООО «А ГРУПП Запад».
- Код ГНГ: 72139110. Наименование груза: Прутки горячекатаные из железа или нелегированной стали, кроме из автоматной стали круглого сечения диаметром менее 14 мм, используемые для армирования бетона. Получатель: ООО «СтальТрубКомпани».
- Код ГНГ: 72139149. Наименование груза: Прутки горячекатаные из железа или нелегированной стали круглого сечения диаметром менее 14 мм, содержащие более 0.06 мас.%, но менее 0.25 мас.% углерода. Получатель: ООО «УГМК-Альянс».
- Код ГНГ: 73261100. Наименование груза: Изделия прочие из черных металлов кованые или штампованные, но без дальнейшей обработки. Получатель: ООО «А ГРУПП Запад».
- Код ГНГ: 84109000. Наименование груза: Части, включая регуляторы. Получатель: ЗАО «Солигорский Институт проблем ресурсосбережения с Опытным производством».
- Код ГНГ: 84311000. Наименование груза: Части машин или механизмов позиции 8425. Получатель: ЗАО «Солигорский Институт проблем ресурсосбережения с Опытным производством».
- Код ГНГ: 84313900. Наименование груза: Части машин или механизмов позиции 8428, в других местах не поименованные или не включенные. Получатели: ЗАО «Солигорский Институт проблем ресурсосбережения с Опытным производством».
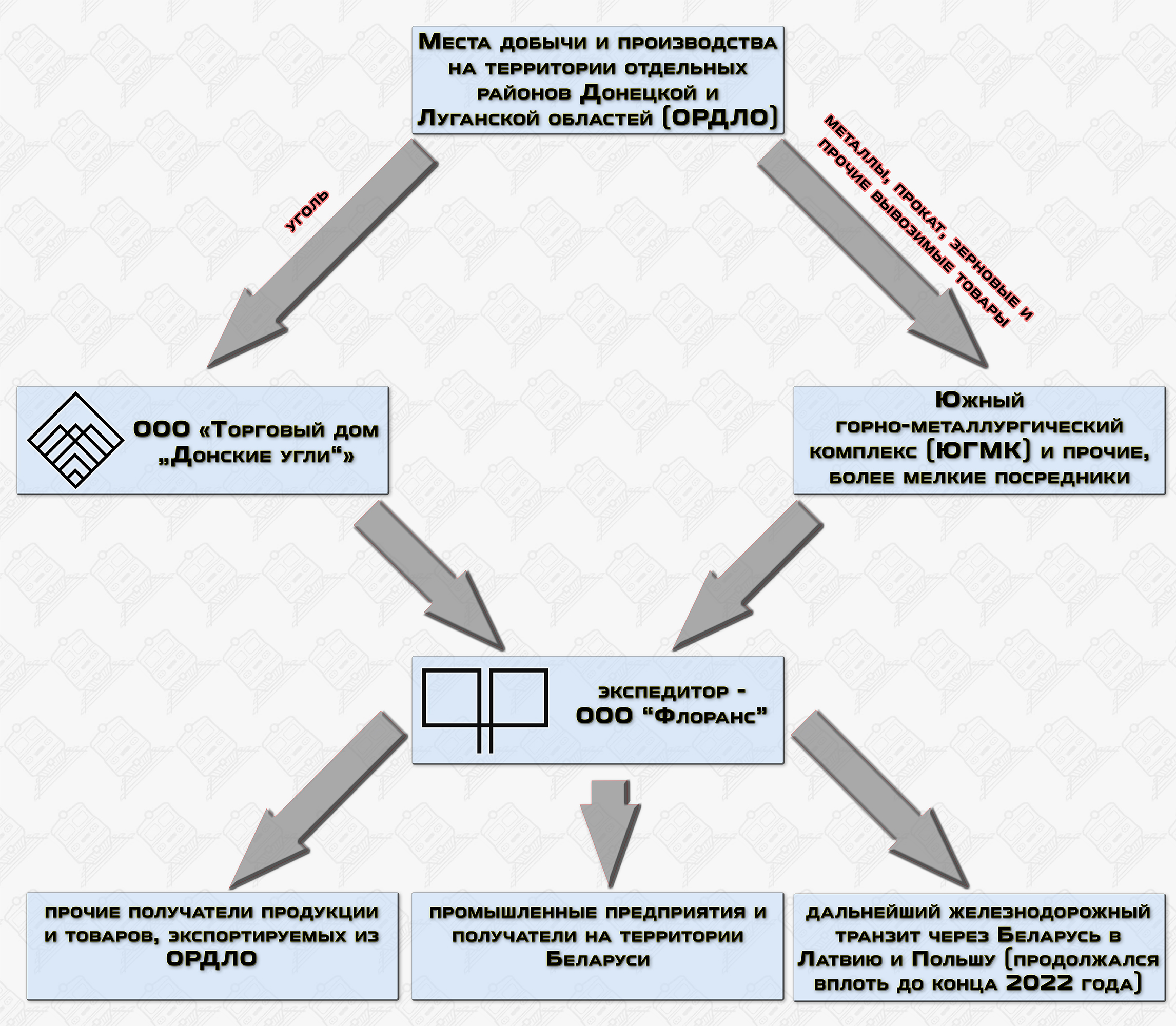
Также стоит отметить, что с 2015 года и до конца 2022 года значительные объёмы угля, преимущественно антрацита, вывозились с временно оккупированных территорий Донецкой и Луганской областей (ОРДЛО) для дальнейшего экспорта в Польшу и Латвию (транзитом через Беларусь). Этот уголь поступал на экспорт через специально организованные схемы, в которых ключевую роль играли российские железнодорожные станции Гуково и Успенская на границе с оккупированной частью Украины.
Схема вывоза угля выглядела следующим образом:
- Доставка угля: Уголь доставлялся с оккупированных территорий Украины железнодорожным транспортом. Основными пунктами его вывоза были российские станции Гуково и Успенская, где происходила передача поездов на российскую инфраструктуру.
- Легализация происхождения: Для легализации угля компании, зарегистрированные в Ростовской области, оформляли сертификаты происхождения, согласно которым уголь официально становился российским. Эти сертификаты позволяли свободно вывозить уголь на международные рынки без риска юридических препятствий.
- Экспорт: После оформления всех документов уголь вывозился преимущественно транзитом через Республику Беларусь в Польшу и Прибалтику. Несмотря на осведомленность покупателей о реальном происхождении ресурса, сделки продолжались благодаря высокой прибыльности. Цена угля на рынке варьировалась от 280 до 350 евро за тонну, что делало его привлекательным для импортеров.
Изначально экспорт угля контролировался многочисленными посредниками, которые получили быстрый доступ к ресурсам на оккупированных территориях. Однако, осознав прибыльность данного бизнеса, российские «элиты» взяли процесс под собственный контроль.
- Для монополизации рынка была создана компания Торговый Дом «Донские угли», которая централизовала продажи угля.
- Логистическая поддержка была передана АНО «Центр эффективных логистических решений», которая оптимизировала транспортные потоки и координировала транзит угля. После 2018 года её функции перешли к ООО «ФЛОРАНС».
Более подробно о схемах экспорта угля из ОРДЛО в страны Европы, включая ключевые маршруты и механизмы реализации, можно прочитать здесь и здесь. Эти материалы дают представление о том, как осуществлялись поставки угля на международные рынки, включая обходные маршруты через Беларусь.
Также, с 2017 года до начала 2022 года уголь, добываемый на оккупированных территориях Донецкой и Луганской областей (ОРДЛО), поставлялся в Украину через территорию Беларуси обходными маршрутами. Подробности схемы приведены ниже — под спойлером.
Отметим, что с 2015 года и до конца 2022 года, кроме угля, через Беларусь так же осуществлялись транзитные перевозки металлов, проката и широкого ассортимента других грузов из ОРДЛО в Польшу и страны Балтии. Экспедиторами этих перевозок по территории Беларуси выступали компании ООО «БелКазТранс» и ООО «АвантРейл». В 2021 году к ним присоединилась компания ООО «Альфа-Логистик», ставшая заменой ООО «БелКазТранс» в Москве, которое попало под санкции. Редакция нашего ресурса располагает более подробной информацией о объемных показателях и грузообороте по номенклатуре этих перевозок за указанные периоды.
В 2023 году транзит грузов из ОРДЛО через Беларусь в Польшу и страны Балтии был полностью прекращён. Экспорт товаров в саму Беларусь оказался минимальным, составив менее 1 500 тонн за весь год.
Однако в 2024 году ситуация с экспортом в Беларусь значительно изменилась.
За рассматриваемый период 2024 года произошло резкое увеличение поставок на белорусские предприятия — до более чем 25 тыс. тонн, что в 2,5 раза превышает объемы за предшествующие четыре года вместе взятые. Кроме того, изменился состав основных грузов. До 2024 года большая часть поставок приходилась на угольные руды и сопутствующие грузы, в то время как в 2024 году основным грузом стал прокат металлов и изделия из него.
Сразу отметим, что, несмотря на относительно широкий перечень поставляемой продукции, фактическим (официальным) и единственным отправителем всех грузов является ООО «ФЛОРАНС», зарегистрированное в Москве. Основным видом деятельности данной компании являются грузовые перевозки железнодорожным транспортом, что делает её своеобразным логистическим оператором.
На протяжении длительного времени одной из официальных «прокладок» в логистических схемах выступала АНО «Центр эффективных логистических решений». Однако в 2018 году её функции были полностью переданы ООО «ФЛОРАНС».
На сегодняшний день ООО «ФЛОРАНС» осуществляет перевозку грузов по всей сети железных дорог России и стран СНГ, включая импортно-экспортные перевозки с Крымом, так называемыми ДНР, ЛНР, а также с оккупированными территориями Запорожской и Херсонской областей.
На текущий момент этот логистический оператор фактически полностью монополизировал железнодорожные грузовые перевозки в и из оккупированной части Украины. Для белорусских грузополучателей ООО «Флоранс» выступает единственным «связующим звеном» с экспортёрами из данного региона.
За 9 месяцев 2024 года в адреса белорусских получателей, через МГСП Красная Могила — Гуково и Квашино — Успенская было отправлено 382 вагона, общим весом 25 425 тонн. Ассортимент импортируемых в Беларусь грузов в соответствии с классификаторами представлен следующими позициями:
- Сталь листовая, не поименованная в алфавите. Код ЕТСНГ: 324169 — 191 вагон, общим весом 13 179 тонн;
- Глина фарфоровая (каолин). Код ЕТСНГ: 241252 — 90 вагонов, общим весом 5 850 тонн;
- Смолы каменноугольные, не поименованные в алфавите. Код ЕТСНГ: 471141 — 59 вагонов, общим весом 3 540 тонн;
- Штрипсы листовые. Код ЕТСНГ: 324239 — 20 вагонов, общим весом 1 380 тонн;
- Кокс литейный. Код ЕТСНГ: 171055 — 8 вагонов, общим весом 526 тонн;
- Балки и швеллеры N 10-12. Код ЕТСНГ: 322017 — 4 вагона, общим весом 276 тонн;
- Порошки диабазовые. Код ЕТСНГ: 241483 — 4 вагона, общим весом 260 тонн;
- Балки и швеллеры N 20 и более. Код ЕТСНГ: 322040 — 3 вагона, общим весом 207 тонн;
- Балки и швеллеры N 16-18. Код ЕТСНГ: 322036 — 2 вагона, общим весом 138 тонн;
- Балки и швеллеры N 14. Код ЕТСНГ: 322021 — 1 вагон, общим весом 69 тонн.
Далее представлены направления (МГСП — получатель) и конечное предприятие- получатель на территории Беларуси, а также соответствующее распределение объёмов и номенклатуры грузов:
1. Со станции Гуково (Северо-Кавказская ЖД) на станцию Осиповичи-I (Могилёвское отделение БЖД) в адрес ЗАО «Осиповичский завод транспортного машиностроения» (ЗАО «ОЗТМ») было отправлено 114 полувагонов, общим весом 7 866 тонн. Из них:
- 110 полувагонов с грузом: Сталь листовая, не поименованная в алфавите, общий вес — 7 590 тонн.
- 4 полувагона с грузом: Балки и швеллеры N 10-12, общий вес — 276 тонн.
2. Со станции Успенская (Северо-Кавказская ЖД) на станцию Минск-Южный (Минское отделение БЖД) в адрес ОАО «Керамин» было отправлено 88 полувагонов с грузом: Глина фарфоровая (каолин), общим весом 5 720 тонн.
3. Со станций: Гуково и Успенская (Северо-Кавказская ЖД) на станцию Заднепровская (Могилёвское отделение БЖД) в адрес ИООО «Омск Карбон Могилев» было отправлено 59 вагонов-цистерн с грузом: Смолы каменноугольные, не поименованные в алфавите, общим весом 3 540 тонн. Из них проследовало:
- через станцию Гуково — 51 вагон-цистерна, общим весом 3 060 тонн.
- через станцию Успенская — 8 вагонов-цистерн, общим весом 480 тонн.
4. Со станции Гуково (Северо-Кавказская ЖД) на станцию Степянка (Минское отделение БЖД) в адрес ОДО «Металлургическая компания Промстройметалл» было отправлено 44 полувагона, общим весом 3 036 тонн. Из них:
- 32 полувагона с грузом: Сталь листовая, не поименованная в алфавите, общий вес — 2 208 тонн.
- 6 полувагонов с грузом: Штрипсы листовые, общий вес — 414 тонн.
- 3 полувагона с грузом: Балки и швеллеры N 20 и более, общий вес — 207 тонн.
- 2 полувагона с грузом: Балки и швеллеры N 16-18, общий вес — 138 тонн.
- 1 полувагон с грузом: Балки и швеллеры N 14, общий вес — 69 тонн.
5.1. Со станции Гуково (Северо-Кавказская ЖД) на станцию Жодино (Минское отделение БЖД) в адрес ОАО «БЕЛАЗ» — управляющая компания холдинга «БЕЛАЗ-ХОЛДИНГ» было отправлено 29 полувагонов, общим весом 2 001 тонны. Из них:
- 21 полувагон с грузом: Сталь листовая, не поименованная в алфавите, общий вес — 1 449 тонн.
- 8 полувагонов с грузом: Штрипсы листовые, общий вес — 552 тонны.
5.2. Со станции Гуково (Северо-Кавказская ЖД) на станцию Луполово (Могилёвское отделение БЖД) в адрес Филиал ОАО «БЕЛАЗ» — управляющая компания холдинга «БЕЛАЗ-ХОЛДИНГ» — «Могилевский автомобильный завод имени С.М.Кирова» было отправлено 2 полувагона с грузом: Сталь листовая, не поименованная в алфавите, общим весом 138 тонн.
6.1. Со станции Гуково (Северо-Кавказская ЖД) на станцию Могилев-I (Могилёвское отделение БЖД) в адрес Завод «Могилёвтрансмаш» ОАО «МАЗ» — управляющая компания холдинга «БЕЛАВТОМАЗ» было отправлено 10 полувагонов с грузом: Сталь листовая, не поименованная в алфавите, общим весом 690 тонн.
6.2. Со станций: Гуково и Успенская (Северо-Кавказская ЖД) на станцию Шабаны (Минское отделение БЖД) в адрес ОАО «Минский автомобильный завод» (МАЗ) — управляющая компания холдинга «БЕЛАВТОМАЗ» было отправлено 3 полувагона, общим весом 204 тонны. Из них:
- 2 полувагона с грузом: Сталь листовая, не поименованная в алфавите, общий вес — 138 тонн (проследовали через станцию Гуково).
- 1 полувагон с грузом: Кокс литейный, общий вес — 66 тонн (проследовал через станцию Успенская).
6.3. Со станции Гуково (Северо-Кавказская ЖД) на станцию Койданово (Минское отделение БЖД) в адрес ОАО «Дзержинский экспериментально-механический завод» (завод входит в холдинг «БЕЛАВТОМАЗ», управляющая компания холдинга – ОАО «МАЗ») был отправлен 1 полувагон с грузом: Сталь листовая, не поименованная в алфавите, общим весом 69 тонн.
7. Со станции Гуково (Северо-Кавказская ЖД) на станцию Фаниполь (Минское отделение БЖД) в адрес ОАО «Дорстройиндустрия» было отправлено 11 полувагонов с грузом: Сталь листовая, не поименованная в алфавите, общим весом 759 тонн.
8. Со станции Гуково (Северо-Кавказская ЖД) на станцию Шабаны (Минское отделение БЖД) в адрес ООО «А ГРУПП Запад» было отправлено 8 полувагонов, общим весом 552 тонны. Из них:
- 6 полувагонов с грузом: Штрипсы листовые, общий вес — 414 тонн.
- 2 полувагона с грузом: Сталь листовая, не поименованная в алфавите, общий вес — 138 тонн.
9. Со станции Успенская (Северо-Кавказская ЖД) на станцию Гомель (Гомельское отделение БЖД) в адрес ОАО «Гомельстройматериалы» было отправлено 3 полувагона с грузом: Кокс литейный, общим весом 196 тонн.
10. Со станции Успенская (Северо-Кавказская ЖД) на станцию Пуховичи (Минское отделение БЖД) в адрес ОАО «Пуховичский опытно-экспериментальный завод» было отправлено 3 полувагона с грузом: Кокс литейный, общим весом 198 тонн.
11. Со станции Успенская (Северо-Кавказская ЖД) на станцию Михановичи (Минское отделение БЖД) в адрес ООО «ТермоХимСнаб» было отправлено 2 полувагона с грузом: Порошки диабазовые, общим весом 130 тонн.
12. Со станции Успенская (Северо-Кавказская ЖД) на станцию Добруш (Гомельское отделение БЖД) в адрес ЗАО «Добрушский фарфоровый завод» было отправлено 2 полувагона с грузом: Глина фарфоровая (каолин), общим весом 130 тонн.
13. Со станции Успенская (Северо-Кавказская ЖД) на станцию Степянка (Минское отделение БЖД) в адрес ЧТУП «Спецхимкомплект» было отправлено 2 полувагона с грузом: Порошки диабазовые, общим весом 130 тонн.
14. Со станции Успенская (Северо-Кавказская ЖД) на станцию Центролит (Гомельское отделение БЖД) в адрес ОАО «ГЛЗ ЦЕНТРОЛИТ» был отправлен 1 полувагон с грузом: Кокс литейный, общим весом 66 тонн.
По нашим сведениям, крупнейшим отправителем металлургической продукции из ОРДЛО в Беларусь является Алчевский металлургический комбинат, расположенный в городе Алчевск Луганской области. Работа по установлению полного списка отправителей продолжается.
Основными причинами, по которым беларусские предприятия наращивают закупку металла из оккупированной части Украины, а не у собственного производителя (ОАО «БМЗ»), являются его низкая стоимость. Металлургические предприятия в оккупированной части Украины продолжают работу, используя более дешёвые методы производства, так как в регионе не соблюдаются строгие экологические и трудовые стандарты (при этом качество металлургической продукции остается приемлемой). Заработные платы рабочих здесь значительно ниже, чем у международных конкурентов, что дополнительно снижает себестоимость продукции. При этом качество производимой металлургической продукции остается приемлемым.
Кроме того, непризнанный статус регионов позволяет реализовывать металл без уплаты налогов и экспортных пошлин. Значительная часть продаж осуществляется через «серые схемы» и теневые каналы, преимущественно с использованием посредников в третьих странах, таких как Россия. Из-за санкций предприятия ОРДЛО не имеют доступа к международным рынкам и вынуждены демпинговать цены, чтобы находить покупателей.
Вывоз сырья и материалов из оккупированной части Украины является полностью монополизированным, что непосредственно связано с российским контролем над транспортной и логистической инфраструктурой в этих регионах.
И если рассматривать сам процесс вывоза сырья и товаров с оккупированных территорий, включая особенности схем монополизации, транспортировки и дальнейшего распределения, то они (схемы) делятся на вывоз непосредственно угля и других стратегически важных ресурсов через российские компании-прокладки.
Начнем с угля. Заключить прямой договор на поставку угля с предприятиями ОРДЛО невозможно. На оккупированных территориях действует украинская система сертификации продукции, из-за чего такая продукция не может быть легализована ни для внутреннего рынка, ни тем более для экспорта. Например, если в документах указать станцию отправления Донецк, то автоматически подтверждается незаконное происхождение угля. Такой товар не может торговаться на международных биржах, где формируется цена, например, на английской бирже.
Для легализации угля используются схемы с подменой происхождения. Уголь из ОРДЛО оформляется как российский, якобы добытый на шахтах Ростовской области (действующих на данный момент). Фактически уголь транспортируется через станции Гуково и Успенская, и благодаря посредникам-прокладкам финансовые потоки направляются через ТД «Донские угли».
Аналогичная схема применяется при торговле другим сырьём и продукцией. Используются посреднические фирмы-прокладки, контролируемые российским режимом. Однако одной покупки продукции недостаточно — её необходимо доставить. И здесь на сцену выходит логистическая компания ООО «Флоранс», которая монополизировала транспортные потоки вывоза сырья и продукции из ОРДЛО.
После заключения договора купли-продажи необходимо оформить договор на доставку железнодорожным транспортом через ООО «Флоранс». В зависимости от условий Инкотермс прим.2, по которым заключена сделка, договор на логистические услуги оформляет продавец, покупатель или обе стороны через посредников.
Пример для понимания: Если ОАО «БЕЛАЗ» (АО ТД «БелАЗ») заключает договор на покупку продукции на условиях FCA (франко-склад отправителя), то для доставки груза до станции Жодино необходимо заключить договор с ООО «Флоранс». Альтернативы нет — выбирать тендерного перевозчика невозможно, и приходится соглашаться с условиями этой компании. При заключении договора на условиях DAP (доставка до места), аналогичные обязательства по логистике ложатся на грузоотправителя.
Беларусь играет активную роль в поддержке оккупированных территорий Украины, не только импортируя грузы железнодорожным транспортом из этих регионов, но и экспортируя продукцию собственного производства. Однако объемы экспорта из Беларуси на оккупированные территории на данный момент остаются сравнительно небольшими.
Среди гражданской продукции, экспортируемой на оккупированные территории, выделяются минеральные удобрения и соль, производимые предприятиями ОАО «Беларуськалий» и ОАО «Мозырьсоль». Ежегодный объем поставок (до 2024 года) оценивается в пределах 1 000–1 500 тонн. Эти показатели остаются невысокими, а сами поставки носят нерегулярный характер.
Также в 2023 и начале 2024 года из Беларуси на оккупированные территории отправлялись материалы для строительства железнодорожной инфраструктуры. Компании ОАО «Спецжелезобетон» и ОАО «Борисовский шпалопропиточный завод» осуществляли поставки железобетонных шпал и брусьев для стрелочных переводов, а также пропитанных деревянных шпал.
Перед самым началом полномасштабного вторжения в Украину в 2022 году была осуществлена поставка продукции ОАО «БелАЗ» — железнодорожным транспортом было отправлено 20 вагонов платформ с карьерной техникой.
Помимо гражданской продукции, Беларусь также поставляла продукцию военного назначения. В 2022–2023 годах были зафиксированы крупные поставки боеприпасов с белорусских арсеналов, которые также отправлялись на оккупированные территории Украины. Также передавалась военная техника для нужд вооруженных сил РФ, действующих на оккупированных территориях.
Кроме того, Беларусь оказывает услуги по ремонту тягового подвижного состава, который используется на оккупированных территориях Украины.
В целом данные мониторинга железнодорожных перевозок по импорту в Беларусь грузов из оккупированных частей Украины с 2019 по 2024 годы свидетельствуют о том, что этот импорт будет продолжать расти при сохранении текущей обстановки в регионе. Этому способствует уже существующая логистическая структура и поддержка российских компаний-посредников, которые активно поставляют сырье и промышленную продукцию на белорусские предприятия.
Такая тенденция обусловлена, в частности, потребностью белорусских предприятий в максимально дешевом сырье и материалах, а также устойчивостью сложившихся схем поставок. Эти факторы формируют основу для прогноза дальнейшего роста объёмов перевозок по данному направлению.
Нашей командой постоянно проводится мониторинг железнодорожных перевозок, в том числе по направлениям, рассмотренным в данной публикации. В случае изменения в объёмах, маршрутах или номенклатуре грузов осуществляется соответствующий анализ, и значимая информация представляется на наших ресурсах.
* В данном материале не учитываются объемы экспортно-импортных перевозок с Крымом, а также с использованием станций Северо-Кавказской железной дороги (за исключением станций Успенская и Гуково) и станций Юго-Восточной железной дороги. Через эти станции, путем переадресовок, российские компании также импортировали грузы с оккупированных территорий Украины в Беларусь (например зерно и рапс).
- Примечание 1 — МГСП (межгосударственный стыковой пункт) — это железнодорожная станция или участок железной дороги, расположенный на границе двух государств, через который осуществляется передача грузов, пассажирских составов или другой железнодорожной инфраструктуры из одной национальной железнодорожной сети в другую. Основные функции МГСП включают:
1. Прием и обработка грузов: Проверка документации и контроль груза на соответствие установленным стандартам.
2. Передача составов: Передача поездов между железнодорожными сетями двух государств.
3. Техническое обслуживание: Проверка состояния подвижного состава и проведение технических операций.
4. Координация логистики: Управление транзитными потоками и согласование графиков движения поездов между странами.
- Примечание 2 — Условие поставки CIP Инкотермс 2020 – это мультимодальный термин, часто используемый для доставки промышленных товаров, которые могут требовать более высокого уровня страхового покрытия.






























